Cycle de vie des rouleaux de coulée continue

Comprendre, tracer et optimiser chaque étape du cycle de vie des rouleaux grâce à une approche industrielle basée sur la donnée.

Un processus industriel complexe

Les rouleaux de coulée continue suivent un cycle de vie complet incluant fabrication, stockage, transport, montage, production, expertise et maintenance.

Dans de nombreuses aciéries, ce cycle reste difficile à piloter en raison d’un manque de traçabilité fiable et d’une faible exploitation des données terrain.

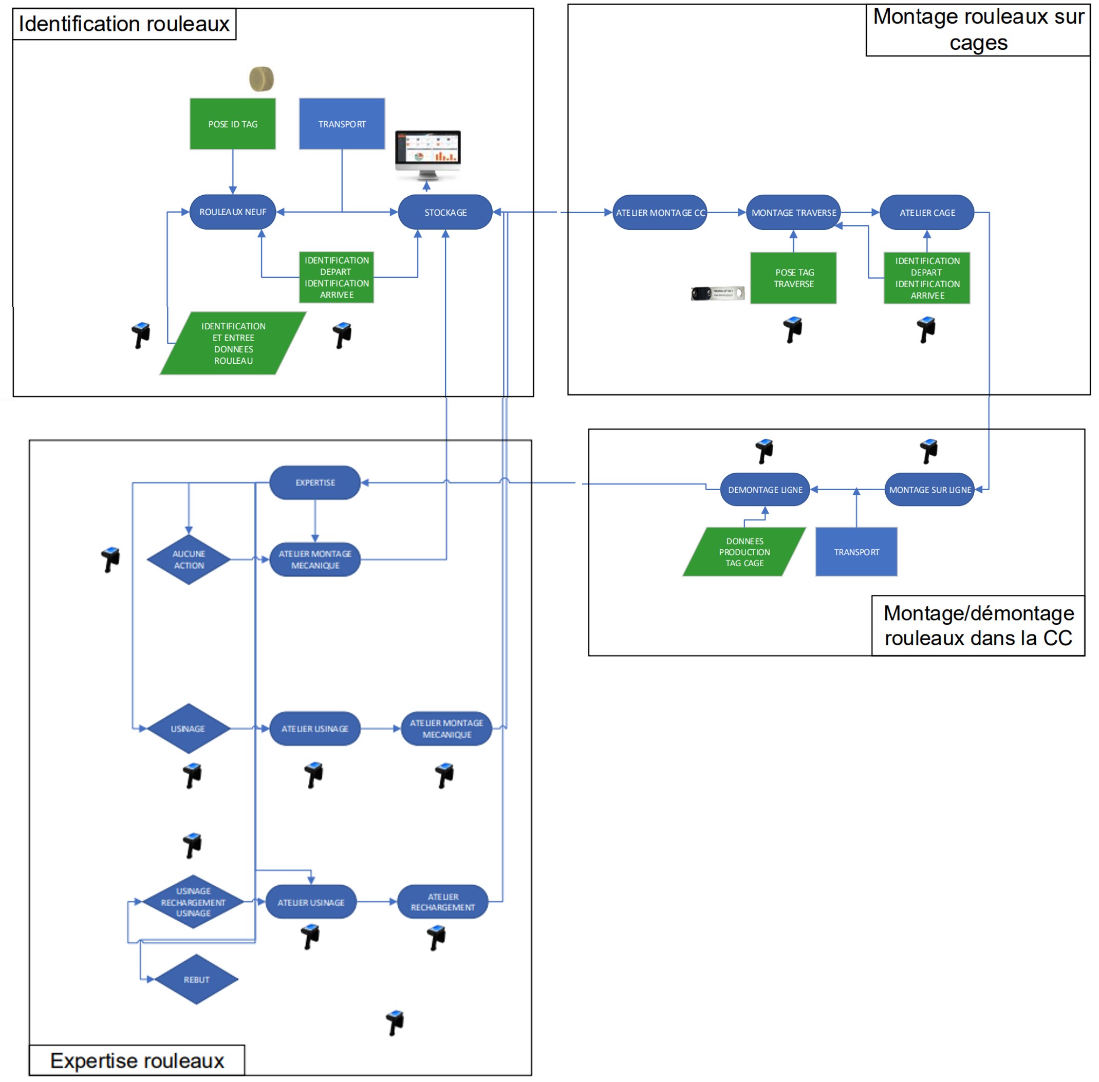
Logigramme du cycle de vie des rouleaux

Le logigramme ci-dessous illustre les différentes étapes du cycle de vie des rouleaux ainsi que les flux entre ateliers, production et maintenance.

Logigramme cycle de vie rouleaux coulée continue
Cycle de vie complet des rouleaux de coulée continue

1. Identification des rouleaux

Chaque rouleau est identifié dès son entrée dans le cycle de vie grâce à un tag RFID. Cette identification permet d’associer des données techniques et historiques à chaque rouleau.

On passe ainsi d’une gestion globale à une gestion individualisée, fiable et exploitable.

2. Montage des rouleaux sur cages

Lors du montage, chaque rouleau est associé à sa traverse et à sa cage. La traçabilité permet de garantir la cohérence des configurations et d’améliorer les performances en ligne.

3. Expertise et maintenance

Après démontage, les rouleaux sont expertisés en s’appuyant sur leur historique complet. Les décisions (usinage, rechargement, rebut) deviennent objectives et basées sur la donnée.

4. Production et retour d’expérience

Les données de production sont intégrées dans l’historique du rouleau, permettant de relier conditions d’exploitation et performance réelle.

De la traçabilité à la performance

Avec TRACKROLL-ID®, chaque étape du cycle devient mesurable et optimisable.

Un changement de paradigme industriel

Découvrir la solution TRACKROLL-ID®

Explorez la solution complète de traçabilité RFID pour la coulée continue.

Voir TRACKROLL-ID®